ํฐ์คํ ๋ฆฌ ๋ทฐ
์ต๊ทผ ์ธ์คํ๊ทธ๋จ ํด๋ก ์ฝ๋ฉ ํ๋ก์ ํธ๋ฅผ ์์ํ์๋ค. ๊ณํ์ด๋ ์ค๊ณ๋ฅผ ์ธ์ฐ๊ณ ์์ํ๊ฒ ์๋๋ผ ๊ตฌํํ๋๋ฐ ์๊พธ ๋ณต์กํด์ง๊ณ ๋ด๊ฐ ๋ฌด์์ ํด์ผํ๋์ง ํท๊ฐ๋ฆฌ๊ธฐ ์์ํ๋ค. ๊ทธ๋์ ์ฒ์๋ถํฐ ๋ค์ ์์ํด๋ณด๋ ํ๋ก์ ํธใ ใ
๊ฐ๋ฐ ๊ณํ์ด๋ ๊ฒ์ ์ข ์ธ์๋ณด์.
ํด๋ก ์ฝ๋ฉ์ผ๋ก ์ธ์คํ๊ทธ๋จ์ ๊ณ ๋ฅธ๋ฐ๋ ๋ณ ๋ค๋ฅธ ์ด์ ๋ ์๋ค. ๋จ์ง ๋ด๊ฐ ๋ง์ด ์ฌ์ฉํ๋ sns์ด๊ธฐ ๋๋ฌธ์ ๊ทธ๋ฅ ์ธ์คํ๊ทธ๋จ์ ๋ง๋ค์ด๋ณด๊ณ ์ถ์๋ค. ์ ์ฒด์ ์ผ๋ก ์ง์ ์์ฑํ ํ๋ก์ ํธ๋ฅผ ๋ง๋ค์ด๋ณด์ ์๊ฐํ๋๋ฐ ์ผํ๋ชฐ์ด๋ ๋ธ๋ก๊ทธ ๋ง๋๋๊ฒ๋ณด๋จ ์ธ์คํ๊ทธ๋จ์ด ์ข ๋ ํฅ๋ฏธ๋ก์ธ๊ฒ ๊ฐ์์!
๊ณํ์ด๋ผ๊ณ ํด๋ด์ผ ๋ญ ๊ฑฐ์ฐฝํ๊ฑด ์์ง๋ง ํฌ๊ฒ ์ธ์คํ๊ทธ๋จ์ ์ด๋ค ๊ธฐ๋ฅ์ด ์๋์ง(์ด๋ค ๊ธฐ๋ฅ์ ๊ตฌํํด์ผํ๋์ง)์ ๋ฐ์ดํฐ๋ฒ ์ด์ค ๋ชจ๋ธ์ ๋ฏธ๋ฆฌ ์ค๊ณํด๋๋๊ฒ์ด๋ค. ๊ทธ๋์ ์ด ํ๋ก์ ํธ์ ๋ชฉํ๋ spring์ผ๋ก ์นํ์ด์ง๋ฅผ ๊ตฌํํด ๋ด๊ธฐ(์ด๋ป๊ฒ ๋ง๋ค์ด์ง๊ณ ๋์๊ฐ๋์ง์ ๋ํด ์ต์ํด์ง๊ธฐ), ๊น์ ์ฌ๋ ค์ ๊ธฐ๋กํ๊ธฐ! ์ ๋? ๋๋ฌด ๋ณ๊ฑฐ ์๋.
์ธ์คํ๊ทธ๋จ์ ๊ธฐ๋ฅ
๋ก๊ทธ์ธ - ๋น๋ฐ๋ฒํธ ์ฐพ๊ธฐ
ํ์์ ๋ณด ์์ - ์ ๋ณด ๋ณ๊ฒฝ, ํ๋กํ ์ฌ์ง ๋ณ๊ฒฝ, ํ์ ํํด
์ฌ์ง ์
๋ก๋ - ๋ฑ๋ก, ์์ , ์ญ์
๊ฒ์๋ฌผ ์กฐํ
์ข์์
๋๊ธ
ํ๋ก์, ํ๋ก์
๊ฒ์ - ํ๊ทธ, ์ฌ์ฉ์
๋ฌดํ ์คํฌ๋กค
์ธ์คํ๊ทธ๋จ ๊ธฐ๋ฅ์์ ํฌ๊ฒ ์๊ฐ๋๋ ๊ธฐ๋ฅ์ ์ด ์ ๋์ด๋ค. ์ ๋ถ ๋ค ๊ตฌํํด ๋ผ ์ ์์์ง ์๋ฌธ์ด์ง๋ง! ์ธ๋ถ์ ์ผ๋ก ์ถ๊ฐํ ๊ฒ์ด ์๊ธฐ๋ฉด ๊ทธ๋ ๊ทธ๋ ๊ธฐ๋กํด์ ๊ตฌํํ ์๊ฐ!
์๊ตฌ์ฌํญ ๋ถ์
์ธ์คํ๊ทธ๋จ์ ํ์์ผ๋ก ๊ฐ์
ํ๋ ค๋ฉด ์ด๋ฉ์ผ, ์์ด๋, ๋น๋ฐ๋ฒํธ๋ฅผ ํ์๋ก ์
๋ ฅํด์ผํ๋ค.
ํ์์ ๊ฒ์๋ฌผ์ ์ฌ๋ฆด ์ ์๋๋ฐ ๊ฒ์๋ฌผ์ ์ฌ์ง, ๋ด์ฉ, ํด์ํ๊ทธ, ์์ฑ์, ์์ฑ์ ํ๋กํ ๊ทธ๋ฆฌ๊ณ ๋ฑ๋ก์ผ์ด ์ ์ฅ๋๋ค.
ํ์์ ๊ฒ์๋ฌผ ํ๋์ ์ข์์๋ฅผ ํ ๋ฒ ๋๋ฅผ ์ ์๋ค.
ํ์์ ๊ฒ์๋ฌผ ํ๋์ ๋๊ธ ์ฌ๋ฌ ๊ฐ๋ฅผ ๋ฌ ์ ์๋ค.
ํ์์ ๋ค๋ฅธ ํ์์ ํ๋ก์ํ ์ ์๊ณ ๋ค๋ฅธ ํ์์ด ์์ ์ ํ๋ก์ ํ ์ ์๋ค.
ํ์์ ํ๋กํ ์ฌ์ง์ ์ค์ ํ ์ ์๋ค.
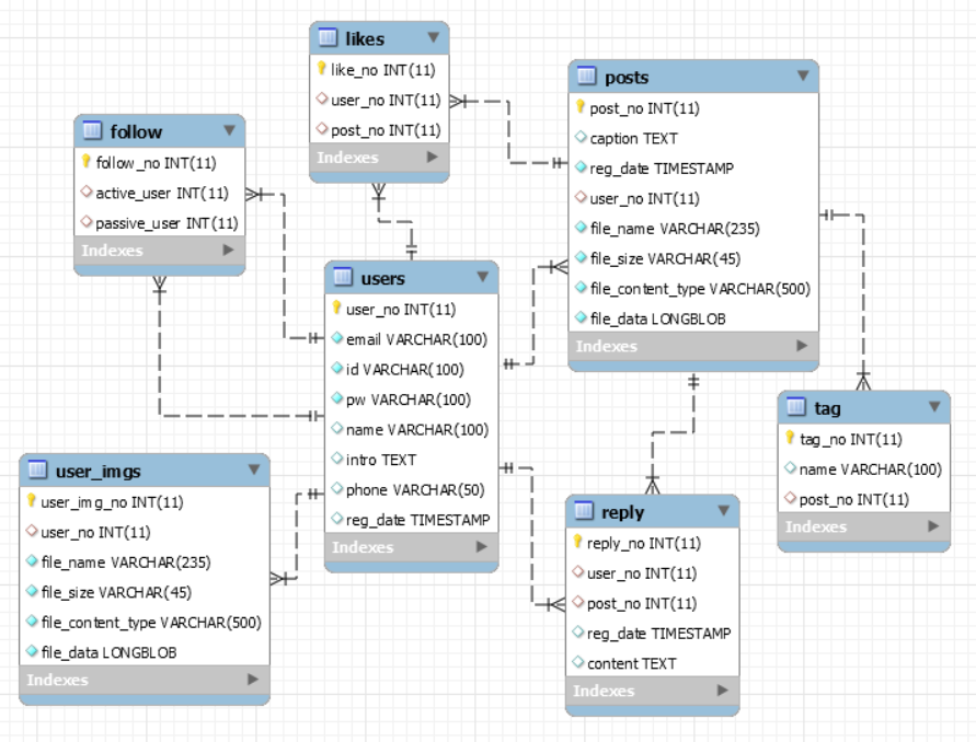
์๊ฐ๋๋๋๋ก ์๊ตฌ์ฌํญ์ ์์ฑํด๋ณด์๋ค. ๋๋ฌด ์ธ์ธํ๊ฒ๋ ๋ง๊ณ ๊ทธ๋ฆฌ๊ณ ๊ฐ์ฒด์ ์์ฑ ์ถ์ถํด์ ๊ด๊ณ๋ฅผ ์๊ฐํด ๋ณผ ์ ์์ ์ ๋๋ง! (๋๋ฌด ์ด๋ ต๋คใ ใ )




ํ์ํ ์ ๋๋ ์ด ์ ๋์ธ๊ฒ๊ฐ์๋ฐ ์๋ฌด๋ฆฌ ๋จธ๋ฆฌ๋ฅผ ๊ตด๋ ค๋ด๋ ํ๋ก์ ํ๋ก์ ๊ธฐ๋ฅ์ ์ด๋ป๊ฒ ๊ตฌํํด์ผํ ์ง ๋ง๋งํ๋ค. ๊ฐ๊ตฌ๊ธ์ ๊ฒ์์ ํด๋ดค๋๋ฐ ๋ญ๊ฐ ํ์คํ๊ฒ ๋ต์ด ์๋์์ ์กฐ๊ธ ๋ ์๊ฐ์ ํด๋ด์ผํ ๊ฒ ๊ฐ๋ค. ์ฐ์ ์ด๋ ๊ฒ ๋๊ณ ํ๋ก์ ํธ ์์ฑ์ ํด๋ณด์.

์ด๊ธฐ ์ค์
-์ดํด๋ฆฝ์ค ํ๊ธ ์ธ์ฝ๋ฉ utf-8
-์น๋ธ๋ผ์ฐ์ ์ค์ crome
-์คํ๋ง ์ค์น ํ perspective ๋ณ๊ฒฝ
-ํฐ์บฃ ์๋ฒ ์์ฑ ๋ฐ overview์ค์
ํ๋ก์ ํธ ์์ฑ
-Spring Legacy Project ์์ฑ (ํ
ํ๋ฆฟ Spring MVC Project)
-top-level package ์์ฑ
-pom.xml ์์ฑ
-web.xml์ ํ๊ธ ์ฒ๋ฆฌ ํํฐ ์์ฑ
-์ค์ ํ์ผ ์์น ๋ณ๊ฒฝ ํ web.xml์์ ๊ฒฝ๋ก ์ฌ์ค์
-jdbc.properties ์์ฑ(db์ ๋ณด ์ํธํ)
-mapperํด๋ ์์ฑ
-servlet-config.xml ์ ์ ์์ ๋งคํ
-mvc-config.xml ์ค์ (ํ๋กํผํฐ ํ์ผ ๋ก๋ฉ, db๊ด๋ จ์ค์ , sessionFactory ํด๋์ค ๋น๋ฑ๋ก, ํ
ํ๋ฆฟํด๋์ค ๋น๋ฑ๋ก, ์ปดํฌ๋ํธ ์๋์ค์บ๋ช
๋ น)
-mybatis-config.xml ์์ฑ ํ mvc-config.xml์ ์ธ์
ํฉํ ๋ฆฌ์ ์์กด์ฑ ์ฃผ์
ํ๋ก์ ํธ ์ด๋ฆ์ ๋ด ์ด๋ฆ์ ๋ฐ์ Hastagram(ํธํ), ์ดํด๋ฆฝ์ค ์ด๊ธฐ ์ค์ ์ด๋ ํ๋ก์ ํธ ์์ฑ๊ณผ ๋ผ๋๋ฅผ ์๋ฃํ์๋ค.

์ดํด๋ฆฝ์ค ๊นํ๋ธ ์ฐ๋๊ณผ ์ปค๋ฐ๊น์ง ์๋ฃํ๋ค. ๊ฐ๊ฒฉ.
์์ ์ ๊นํ๋ธ ์ฌ์ฉํด๋ณด๋ ค๊ณ ์๋ํ์ ์ด์์๋๋ฐ ๋ญ๋ฅผ ์๋ชป๊ฑด๋๋ ธ๋์ง ์๊พธ ์ค๋ฅ๋๊ณ ํ๋ก์ ํธํ์ผ๋ ๋ช๊ฐ ์์ด์ง๊ณ ์ข ๊ณ ์ํ ๊ฒฝํ์ด ์์ด์ ๊น์ ์ฌ์ฉํ๋๋ฐ ์ฝ๊ฐ์ ๋๋ ค์์ด ์์๋๋ฐ ์ด๋ฒ์๋ ์ฑ๊ณตํ๋ค. ๋ ๋ ๋ฆฌ๊ฒ ๋ ๊น๋ด ๋ฐ๋ก ๋ฐฑ์ ๊น์ง ํด๋๊ณ ํ๋ค. (์ด๊ธฐ์ค์ ํ ๋ด์ฉ๋ฐ์ ์์ง๋ง) ์ฌํผ ์ฑ๊ณตํ์ด.
1์ผ 1์ปค๋ฐ์ ํด๋ณด๋๋ก ๋ ธ๋ ฅํด๋ณด์.
'Project > Instagram' ์นดํ ๊ณ ๋ฆฌ์ ๋ค๋ฅธ ๊ธ
| [spring] ํด๋ก ์ฝ๋ฉ06 User - ๋ก๊ทธ์์ (0) | 2020.04.08 |
|---|---|
| [spring] ํด๋ก ์ฝ๋ฉ05 User - ๋ก๊ทธ์ธ, ์ธ์ (0) | 2020.04.08 |
| [spring] ํด๋ก ์ฝ๋ฉ04 User - ์ค๋ณตํ์ธ (0) | 2019.11.30 |
| [spring] ํด๋ก ์ฝ๋ฉ03 User - ํ์๊ฐ์ (0) | 2019.11.29 |
| [spring] ํด๋ก ์ฝ๋ฉ02 User - Model, Repository, Mapper, Test, Service, Controller (0) | 2019.11.29 |
- Total
- Today
- Yesterday
- ๋ถํธ ์๋์์ฑ
- ๊ฒ์ํ ์กฐํ
- ์ดํด๋ฆฝ์ค ์ค์น
- ๊ฒ์๋ฌผ์กฐํ
- ์จ๋ฆฌ์์ค
- Algorithm
- ๋ณ๋ช ์ฒ๋ฆฌ
- mysql์ค์น
- java ํ๊ฒฝ๋ณ์
- ์ดํด๋ฆฝ์ค ํ๊ธ ์ธ์ฝ๋ฉ
- ์๋ฃ๊ตฌ์กฐ
- ์คํ๋ง๋ถํธ ์๋์์ฑ
- Java
- ๊ฒ์ํ ์ญ์
- java jdk ์ค์น
- ์ ์ฒด๊ฒ์๋ฌผ ์กฐํ
- ๊ฒ์ํ๋ง๋ค๊ธฐ
- ๊ฐ๋ฐํ๊ฒฝ๊ตฌ์ถ
- ์๊ณ ๋ฆฌ์ฆ
- tomcat์ค์น
- ๊ฒ์๋ฌผ ์ญ์
- ๊ฐ๋ฐ
- ์๋ฐ
- typeAliases
| ์ผ | ์ | ํ | ์ | ๋ชฉ | ๊ธ | ํ |
|---|---|---|---|---|---|---|
| 1 | ||||||
| 2 | 3 | 4 | 5 | 6 | 7 | 8 |
| 9 | 10 | 11 | 12 | 13 | 14 | 15 |
| 16 | 17 | 18 | 19 | 20 | 21 | 22 |
| 23 | 24 | 25 | 26 | 27 | 28 | 29 |
| 30 |